Infineon Technologies Unità di azionamento industriali
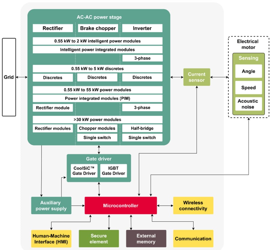
Le unità industriali di Infineon offrono un ampio portafoglio di semiconduttori efficienti ottimizzati per gli azionamenti motore. Il progettista può contare sui moduli di alimentazione intelligenti (IPM) Infineon e discreti per progetti intelligenti nella gamma a bassa potenza. Per le unità di media potenza, i moduli EasyPIM™, EasyPACK™ e EconoPIM™ di Infineon sono la combinazione perfetta. Passando allo spettro ad alta potenza, EconoDUAL™ e PrimePACK™ sono le soluzioni da scegliere. Queste sono combinate con l'innovativa tecnologia di interconnessione .XT. I moduli PrimePACK possono aiutare i progettisti a superare il dilemma della sovratensione prolungando la durata tramite aumento delle capacità di cicli termici e di potenza.Unità di azionamento industriali
All'interno della gamma Infineon spiccano i moduli IGBT7 TRENCHSTOP™, specificamente pensati per le esigenze delle applicazioni di azionamento. Ideali per le applicazioni GPD (general-purpose drive), i dispositivi IGBT7 TRENCHSTOP migliorano la densità di potenza, la controllabilità e la capacità di sovraccarico in vari package collaudati per un risparmio di costi e tempo. Per le unità ad alta velocità e l'integrazione degli inverter, i MOSFET CoolSiC™ Infineon sono una soluzione interessante poiché riducono le perdite di commutazione e conduzione, in particolare in condizioni di carico parziale.
I semiconduttori di potenza Infineon sono i CI driver di porta Infineon per dispositivi al silicio e al carburo di silicio (SiC). L'ampio portafoglio EiceDRIVER™ di Infineon varia da funzionalità di base a funzionalità potenziate. I clienti possono fare affidamento sulla vasta gamma di MOSFET in silicio per applicazioni alimentate a batteria come motori CC senza spazzole automobilistici, compresa la famiglia Infineon OptiMOS™. Per completare questa offerta e rendere il design pronto per Industry 4.0, Infineon supporta le crescenti esigenze di connettività con microcontroller iMOTION™, XMC™ e AURIX™, integrati da soluzioni OPTIGA™ Trust per i più elevati standard di sicurezza. Questi dispositivi possono essere combinati con i sensori della famiglia Infineon XENSIV™ per offrire una maggiore intelligenza sensoriale alla progettazione e consentire funzioni innovative come la manutenzione predittiva.
Sistema di azionamento industriale
I moduli di alimentazione intelligenti (IPM) Infineon sono disponibili negli IPM CIPOS™ Mini e CIPOS Maxi ad alte prestazioni. Il Mini CIPOS di Infineon è una famiglia di moduli di potenza intelligenti ad alta efficienza con un'alta densità di potenza con prodotti da 4 A a 30 A integrati in una piattaforma a singolo package. Integra vari componenti di alimentazione e controllo per aumentare l'affidabilità e ottimizzare le dimensioni della PCB e i costi di sistema. Utilizzando più configurazioni, i Mini IPM CIPOS si applicano a un'ampia gamma di applicazioni per controllare gli azionamenti a velocità variabile, come condizionatori d'aria, lavatrici, frigoriferi, aspirapolvere, compressori e azionamenti industriali fino a 3 kW.
I discreti Infineon sono disponibili nel modello TRENCHSTOP™ IGBT7 in un package TO-247. Questo dispositivo è un discreto da 650 V a hard-switching con un diodo EC7 morbido all'interno. Questa gamma ottimizzata per le prestazioni di prezzo offre un'eccezionale controllabilità per le migliori IEM, mentre le perdite di commutazione sono inferiori rispetto alle precedenti tecnologie. L'IGBT7 S7 TRENCHSTOP da 1200 V, 40 A con hard-switching è disponibile anche in un package TO-247 con il diodo EC7 all'interno. Offre un VCEsat basso per ottenere una perdita di conduzione molto bassa nelle applicazioni target. Il diodo presente nello stesso package, controllato dall'emettitore, molto morbido e veloce, aiuta a ridurre al minimo le perdite di commutazione, contribuendo a ridurre le perdite totali. Il MOSFET SiC CoolSiC™ da 1200 V, 30 MΩ in un package D2PAK-7L (TO-263-7) è costruito su un processo a semiconduttore a trincea all'avanguardia ottimizzato per combinare le prestazioni con l'affidabilità nel funzionamento. Le basse perdite di potenza della tecnologia CoolSiC si combinano a un package SMD ottimizzato da 1200 V e alla tecnologia di interconnessione XT. Questa funzione consente la massima efficienza e il potenziale di raffreddamento passivo in applicazioni come unità, caricabatterie e alimentatori industriali.
I moduli di alimentazione Infineon includono i MOSFET EasyPIM™, EconoPACK™+, EconoDUAL™ 3, PrimePACK™ e CoolSiC™ in un facile alloggiamento 1 e 2B. L’IGBT7 TRENCHSTOP™ da 1200 V EasyPIM è basato sulla tecnologia a trincea a micro-pattern. Il diodo TRENCHSTOP™ IGBT7 ed EC7 da 1200 V offre perdite fortemente ridotte ed elevati livelli di controllabilità. La serie EconoPACK™+D è la nuova fase di evoluzione in termini di affidabilità e densità di potenza per le progettazioni avanzate degli inverter. EconoPACK+ soddisfa la richiesta di progettazione di inverter compatti, flessibilità e prestazioni elettriche ottimizzate ai massimi livelli di affidabilità. EconoDUAL 3 è un mezzo ponte per la media potenza. Questi moduli sono disponibili con la generazione IGBT7 TRENCHSTOP, che estende la gamma 1200 V da 300 A a 900 A. I moduli IGBT PrimePACK sono moduli a mezzo ponte e chopper con NTC interno che offrono un concetto appositamente ottimizzato per l'integrazione dei convertitori moderni. I vantaggi più importanti includono alta affidabilità e richieste di durata, proprietà termiche migliorate, bassa induttanza vagante, un'ampia gamma di temperature di funzionamento e la tecnologia TRENCHSTOP da 1200 V e 1700 V. I moduli di potenza con MOSFET CoolSiC offrono ai progettisti di inverter ulteriori opportunità per realizzare livelli di efficienza e densità di potenza mai visti prima. Inoltre, il carburo di silicio (SiC) è adattato alle esigenze applicative da diverse topologie disponibili da 45 mΩ a 2 mΩ RDS(on).
I driver di porta Infineon sono disponibili nelle famiglie EiceDRIVER™ X3 Compact ed EiceDRIVER X3 Enhanced. La famiglia di driver di porta isolati compatti EiceDRIVER™ X3 include la famiglia di driver di porta isolati compatti X3 1ED31xx. Questa famiglia è dotata di un morsetto Miller o di una funzione di uscita separata. La funzione di morsetto Miller attivo è fortemente consigliata per lo spegnimento del MOSFET SiC da 0 V. Corrente di uscita fino a 14 A, 200 kV/µs CMTI, accoppiamento ritardo di propagazione max. di sette ns, tensione di alimentazione di uscita max di 40 V. I filtri integrati riducono la necessità di filtri esterni. La gamma di driver di porta isolati potenziati EiceDRIVER X3 include le famiglie 1ED34xx e 1ED38xx digitali X3. Questi sono dotati di DESAT, morsetto Miller, soft-off e configurabilità I2C. Questa famiglia di driver di porta altamente flessibile offre una vasta gamma di funzioni e opzioni di monitoraggio configurabili. Questa funzione consente casi d'uso innovativi, come la manutenzione predittiva.
I microcontroller Infineon sono microcontroller industriali XMC™ a 32 bit Arm® Cortex®-M con particolare attenzione alle applicazioni di controllo integrate a basso costo. L'XMC1000 è la scelta preferita per portare i design tradizionali a 32 bit al livello successivo. Questo microcontroller copre un ampio spettro di applicazioni, dalle tipiche applicazioni a 32 bit fino alla conversione di potenza digitale e persino al controllo motore orientato sul campo. La famiglia XMC1300 è in grado di integrare tutte le funzioni di controllo e interfaccia analogica richieste per i motori di controllo orientato sul campo (FOC), senza spazzole (BLDC), con spazzole CC e PMSM senza sensori.
I dispositivi Secure Element di Infineon includono soluzioni di sicurezza integrate OPTIGA™. La famiglia di soluzioni di sicurezza OPTIGA™ di Infineon è progettata per una facile integrazione in sistemi integrati per proteggere la riservatezza, l'integrità e l'autenticità delle informazioni e dei dispositivi. Queste soluzioni di sicurezza basate su hardware vanno dai chip di autenticazione di base a implementazioni sofisticate. La famiglia OPTIGA Trust include prodotti chiavi in mano per piattaforme più piccole e soluzioni programmabili, mentre i prodotti OPTIGA TPM (Trusted Platform Module) sono ideali per applicazioni integrate di PC, dispositivi mobili e computer. Tutti i prodotti OPTIGA TPM sono conformi agli standard del Trusted Computing Group (TCG).
I sensori di corrente Infineon includono il sensore di corrente a bobina magnetica TLE4972-AE35S5 XENSIV™ in un package TDSO-16 cablato. Fornisce un segnale del sensore analogico proporzionale alla corrente misurata e due pin di rilevamento della sovracorrente rapida. Grazie al suo principio di misurazione differenziale, è robusto contro i campi vaganti e adatto per le misurazioni di corrente in ambienti soggetti a CEM, ad esempio, il rilevamento di corrente in fase in un'applicazione motore. Il sensore di corrente TLE4972 Infineon è qualificato in base all'AEC Q100 e all'elemento di sicurezza ISO 26262 fuori dal contesto per i requisiti di sicurezza fino all'ASIL B. Questo requisito è pensato per supportare applicazioni critiche per la sicurezza come gli inverter di trazione e gli interruttori principali della batteria.
Gli strumenti di sviluppo e i progetti di riferimento Infineon sono dotati di diversi strumenti e progetti per aiutare l'ingegnere a trovare soluzioni per i requisiti di azionamento del motore. EVAL-M5-IMZ120R-SIC e EVAL-M5-E1B1245N-SIC di Infineon sono schede inverter trifase per applicazioni di azionamento dei motori implementate con i nostri MOSFET CoolSiC™. Una scheda di controllo dotata del connettore di interfaccia a 32 pin M5, come la scheda di pilotaggio XMC 4400, può essere utilizzata per il funzionamento. Insieme, questi presentano e dimostrano l'uso di MOSFET al carburo di silicio in questa applicazione. L'EVAL-M5-IMZ120R-SIC, l'inverter, utilizza package TO247 e il EVAL-M5-E1B1245N-SIC utilizza un package Easy1B.
L'EVAL-M1-IM828-A presenta IM828-XCC, una famiglia di prodotti CIPOS™ Maxi, che combina sei MOSFET CoolSiC da 1200 V con un driver DI porta SOI a 6 canali ottimizzato. È ottimizzato per applicazioni industriali come la correzione del fattore di potenza dei sistemi di riscaldamento, condizionamento e ventilazione (HVAC), motori a ventola, pompe e unità motore. L'EVAL-M1-IM828-A è stato sviluppato per supportare i clienti durante le prime fasi delle applicazioni con CIPOS Maxi IPM. In combinazione con le schede di controllo dotate del connettore di interfaccia a 20 pin M1, come EVAL-M1-101T, dimostra la nostra tecnologia IPM SiC Maxi CIPOS per l'unità motore.
Il progetto di riferimento REF-22K-GPD-INV-EASY3B è un motore industriale per reti CA a 400 V trifase e ha una potenza nominale di 22 kW. Questo progetto di riferimento è un'unità per uso generico sviluppata per applicazioni come pompe, ventole, compressori, nastri trasportatori. Il design assomiglia a un'unità tipica e include un filtro IEM, un banco di condensatori e pre-carica, alimentatori isolati, un modulo di alimentazione, controlli e un dissipatore di calore con una ventola. Può essere gestito direttamente su una griglia trifase, consentendo una rapida valutazione delle nostre tecnologie come IGBT7, driver di porta, sensore di corrente e tecnologie di controllo in un unico sistema, fornendo una soluzione one-stop.
Il kit di valutazione XENSIV™ PAS CO2 Sensor2Go è stato sviluppato per consentire la valutazione rapida e semplice del rivoluzionario sensore di spettroscopia fotografica (PAS) CO2 di Infineon. Il kit di valutazione Sensor2Go può essere utilizzato in combinazione con la scheda di valutazione PAS CO2 Mini.
Caratteristiche della tecnologia IGBT7
La tecnologia IGBT7 di Infineon soddisfa i requisiti esclusivi e specifici dei sistemi di azionamento dei motori. Con la giusta tecnologia IGBT, è possibile creare moduli meglio posizionati per soddisfare queste esigenze. Questo approccio è stato adottato da Infineon con questa generazione di tecnologia IGBT (IGBT7). A livello di chip, l'IGBT7 utilizza trench micro-pattern (MPT), la cui struttura contribuisce in modo significativo a ridurre la tensione diretta e la maggiore conduttività nella zona di deriva. Per le applicazioni con una frequenza di commutazione moderata, come le unità motore, l'IGBT7 riduce significativamente le perdite delle generazioni precedenti.
Soluzioni in carburo di silicio
I MOSFET CoolSiC™ Infineon forniscono una soluzione per l'aumento della domanda di servomotori. La capacità di questi dispositivi di combinare un controllo del movimento preciso con alti livelli di coppia li rende perfetti per l'automazione e la robotica. Grazie alle sue competenze nel settore manifatturiero e alla sua lunga esperienza, Infineon ha sviluppato una tecnologia di trench SiC che offre prestazioni migliori rispetto all'IGBT ma con una robustezza paragonabile. I MOSFET CoolSiC di Infineon affrontano anche potenziali problemi inerenti ai dispositivi SiC, come l'accensione capacitiva indesiderata.
Risorse aggiuntive
- Presentazione - Promuoviamo l'efficienza nelle unità - La nostra esperienza per i vostri sistemi di azionamento ottimali
- Articolo - semiconduttori di potenza componente chiave per gli inverter di motore
- Articolo - MOSFET SiC per topologie a ponte in conversione di potenza trifase
- Articolo - TRENCHSTOP™ IGBT7: la scelta giusta per le unità industriali
- White Paper - CoolSiC™ – La soluzione perfetta per i servoazionamenti
- White Paper - Il mutevole volto delle unità industriali
